近日,beat365官网电气与信息工程学院电力电子与控制团队张前进博士在电力电子领域国际权威期刊《IEEE Transactions on Industrial Electronics》(中科院一区Top期刊)和《IEEE Transactions on Industry Applications》(中科院二区)发表新能源并网变流器暂态同步稳定性的最新研究成果。beat365官网为论文唯一完成单位,电气与信息工程学院张前进博士为论文第一作者和通讯作者,刘晓东教授为论文共同通讯作者。

(微电网系统)
光伏、风电等可再生能源并网对解决我国能源短缺实现“双碳”目标具有重要意义。然而,随着可再生能源装机容量的增加,其稳定性问题影响着电力系统的安全运行。并网变换器作为可再生能源与电网的重要接口,其同步稳定性问题是目前并网稳定性研究的热点。并网变换器与电网保持相角同步的过程依赖于逆变器的同步控制,锁相环是实现跟网型变流器同步控制的重要控制环节。然而,由于锁相环控制是非线性的并且在弱电网下会受电网阻抗、输出电流等因素耦合影响,目前并网系统的同步稳定性分析与优化控制存在较大困难。现有研究大多难以有效处理系统的非线性特性,稳定性分析过程较为复杂,并且稳定性结论和相应的优化控制策略,受系统参数及运行状态影响较大,适应性及控制效果较差,目前缺少便捷有效的稳定性优化控制策略。

(新能源并网变流器等效控制电路)

(并行分布式补偿设计原理)

(并行分布式补偿优化控制效果实验图)
本研究以三相LCL型并网逆变系统为研究对象,提出基于T-S模糊建模的暂态同步稳定性分析与控制策略。通过建立系统的T-S模糊等效模型,将非线性矛盾等效转移到隶属度函数中,从而利用线性系统理论求取李雅普诺夫函数和系统的吸引域;通过线性子系统状态反馈设计实现系统的并行分布式补偿控制,有效扩大了系统的吸引域,显著提高了新能源并网变流器的暂态同步稳定性。

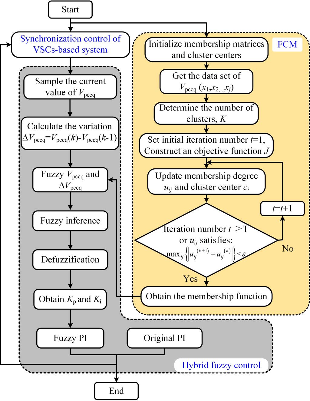
(混合模糊优化控制设计步骤)

(混合模糊优化控制实验图)
此外,针对大串联补偿背景下导致的暂态同步失稳问题,团队提出了一种混合模糊优化控制器来提高串联补偿系统的暂态同步稳定性。通过传统PI与模糊控制的有效结合,该混合模糊控制器可以实现对系统频率扰动的快速抑制,降低串联补偿引发的系统频率偏移问题,从而使系统运行于暂态稳定域内部。所提出混合模糊优化控制不依赖系统特定参数,具有良好的鲁棒性和自适应性,可以有效解决串联补偿导致的并网变流器暂态同步失稳问题,对提高大规模新能源并网系统的功率传输能力,保障系统的稳定运行具有重要意义。
上述研究工作得到了安徽省高校自然科学研究重点项目、电力电子与运动控制重点实验室开放课题、国家自然科学基金的资助。
论文链接:
https://ieeexplore.ieee.org/stamp/stamp.jsp?tp=&arnumber=10634987
https://ieeexplore.ieee.org/stamp/stamp.jsp?tp=&arnumber=10323526
(撰稿:张前进 审核:程木田 沈浩 张苒 黄敏)